4주차 - CLB, ALB 그리고 aws-load-balancer-controller

지금까지
아래 과정을 수행하였습니다.
이번 주차에는
AWS ELB*가 무엇이고 어떤 타입이 있는지 알아봅니다.
ELB* : Elastic Load Balancer
AWS ELB Types
Elastic Load Balancing 기능에 따르면,
ELB에는 ALB, NLB, GLB, CLB 유형이 있고 각 유형 별로 세부적인 차이점이 있습니다.
(자세한 내용은 본 스터디의 범위를 벗어나므로 제외합니다.)
사전 준비 및 지식
Private Subnet에 EKS NodeGruop 생성하기
Service(Type: LoadBalancer)로 NLB 생성하기
Private Subnet에 EKS NodeGroup 생성하기
EKS NodeGroup 생성하기
eksctl create nodegroup --cluster=<CL_NAME>\ --region=us-east-1 \ --name=eksdemo1-ng-private1 \ --node-type=t3.medium \ --node-min=2 \ --node-max=4 \ --node-volume-size=20 \ --ssh-access \ --ssh-public-key=<KEYNAME> \ --managed \ --asg-access \ --external-dns-access \ --full-ecr-access \ --appmesh-access \ --alb-ingress-access \ --node-private-networkingEKS NodeGroup 조회하기
kubectl get nodes -o wide
Service(Type: LoadBalancer)로 NLB 생성하기
K8s Objects중에 Service를 사용하여,
AWS Elastic Load Balancer - Network Load Balancer를 생성할 수 있습니다.
apiVersion: v1
kind: Service
metadata:
name: usermgmt-restapp-service
labels:
app: usermgmt-restapp
annotations:
service.beta.kubernetes.io/aws-load-balancer-type: nlb
spec:
type: LoadBalancer
selector:
app: usermgmt-app
ports:
- port: 8095
targetPort: 8095
nodePort: 31231ALB 생성하기
과거에는 AWS ALB Ingress Controller였지만,
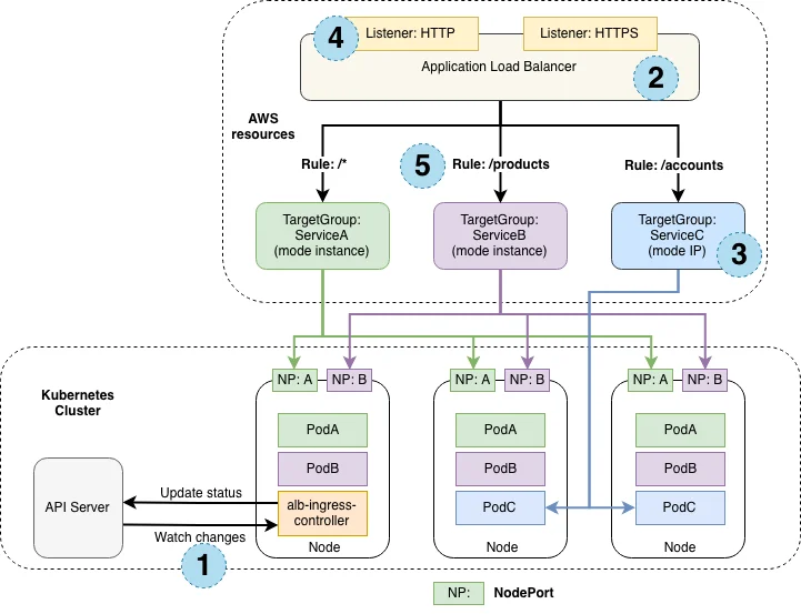
현재는 AWS Load Balancer Controller로 불리며, 이 AWS Load Balancer Controller의 작동 원리는 다음과 같습니다.
이름 그대로 과거에는 AWS ALB만 배포가 가능했지만,
현재는 ALB 와 NLB를 모두 배포할 수 있습니다.
AWS ALB Ingress Controller
AWS Application Load Balancer Only
Dosen’t support latest Ingress API Version(apiVersion: networking.k8s.io/v1) from Kubernetes Version 1.22 onwards
No Development releases, Son it will be deprecated.
AWS Load Balancer Controller
AWS Application and Network Load Balancer
K8s Ingress Object → AWS ALB
K8s Service Object → AWS NLB
Support latest and greatest from Ingress perspective
실제로 작동하는 방식은 다음과 같습니다.
OIDC Provider 생성하기
ServiceAccount에 권한을 할당하기 위해 EKS OIDC Provider를 생성해주세요.
eksctl utils associate-iam-oidc-provider \
--region region-code \
--cluster <cluster_name> \
--approve이후 아래 명령어를 통해서 EKS Cluster에서 IAM ServiceAccount가 있는지 확인할 수 있습니다.
eksctl get iamserviceaccount --cluster=<Cluster_Name>단, 특정한 EKS Cluster에 대한 로컬 구성이 없다면 해당 명령어가 작동하지 않을 것입니다. 이 경우 아래 명령어를 통해서 ~/.kube/config을 고칠 수 있습니다.
aws eks --region <region> update-kubeconfig --name <cluster_name>이후 아래 명령어를 통해서 설정 파일을 확인할 수 있습니다.
cat ~/.kube/configIAM Policy & Role 생성하기 [Ref]
AWS CLIv2로 IAM Policy 다운로드
curl -o iam_policy_latest.json https://raw.githubusercontent.com/kubernetes-sigs/aws-load-balancer-controller/main/docs/install/iam_policy.jsonAWS CLIv2로 IAM Policy 생성하기
aws iam create-policy \ --policy-name AWSLoadBalancerControllerIAMPolicy \ --policy-document file://iam_policy_latest.jsonKubectl로 K8s ServiceAccount 확인하기
kubectl get sa -n kube-system kubectl get sa aws-load-balancer-controller -n kube-systemEksctl로 IAM ServiceAccount 생성하기
eksctl create iamserviceaccount \ --cluster=<cluster> \ --namespace=kube-system \ --name=aws-load-balancer-controller \ --attach-policy-arn=<AWS CLIv2로 IAM Policy 생성하기의 ARN> \ --override-existing-serviceaccounts \ --approveEksctl로 IAM ServiceAccount 확인하기
eksctl get iamserviceaccount --cluster=<cluster>
Helm으로 AWS LoadBalancer Controller 설치하기
AWS Load Balancer Controller 릴리즈하기
helm install aws-load-balancer-controller eks/aws-load-balancer-contoller \ -n kube-system \ --set clusterName=<cluster> \ --set serviceAccount.create=false \ --set serviceAccount.name=aws-load-balancer \ --set region=<region> \ --set vpcId=<vpc_id> \ --set image.repository=<regional_official_account_id>.dkr.ecr.<region>.amazonaws.com/amazon/aws-load-balancer-controller
강의에서는 나오지 않았지만 아래와 같은 방법도 가능합니다.
values.yaml 파일 생성하기
clusterName: <cluster> serviceAccount: create: false name: aws-load-balancer region: <region> vpcId: <vpc_id> image: repository: <regional_official_account_id>.dkr.ecr.<region>.amazonaws.com/amazon/aws-load-balancer-controllerAWS Load Balancer Controller 릴리즈하기
helm install aws-load-balancer-controller eks/aws-load-balancer-controller \ --values values.yaml
물론 아래와 같이 2가지 방법으로 Helm Chart를 테스트할 수 있습니다.
--dry-run 모드 사용하여 테스트 (kubeconfig 필요)
helm install aws-load-balancer-controller \ eks/aws-load-balancer-controller \ --values values.yaml \ --dry-runtemplate으로 Helm Syntax 검사 (kubeconfig 불필요)
helm template aws-load-balancer-controller \ eks/aws-load-balancer-controller \ --values values.yaml > output.yaml마지막 라인에 붙은
> output.yaml을 제거하면,
터미널에서 출력값을 바로 볼 수 있습니다.
AWS LoadBalancer Controller Deployment 확인하기
아래 명령어를 통해서 aws-loadbalancer-controller를 확인해보세요.
kubectl get -n kube-system deploy
kubectl get -n kube-system aws-load-balancer-controller
kubectl describe -n kube-system deploy aws-load-balancer-controller주요하게 봐야할 부분은 다음과 같습니다.
ServiceAccount가 등록되어 있음 : aws-load-balancer-controller
Volumes에 cert가 등록되어 있음 : aws-load-balancer-tls
AWS LBC WebHook
AWS Load Balancer Controller에서는
WebHook Service(ClusterIP)로 들어오는 443 요청이
WebHook Server(9443)으로 포워딩 됩니다.
해당 WebHook Server는 deployment/aws-load-balancer-controller에 해당합니다.
kubectl -n kube-system get svc aws-load-balancer-webhook-service -o yaml
kubectl -n kube-system get deployment aws-load-balancer-controller -o yaml번외로 Metric Server(8000)도 존재합니다.
AWS Load Balancer Controller Log 확인
디버깅 및 다양한 목적으로 AWS Load Balancer Controller Log를 확인하기 위해서 다음 명령어를 사용할 수 있습니다.
aws-load-balancer-controller의 pods 조회
kubectl -n kube-system get pods해당 pods의 로그 조회
kubectl -n kube-system logs -f aws-load-balancer-controller-5d9d9d7466-8wjgw
추가적으로 다음과 같은 내부 구성들을 더 자세하게 확인할 수도 있습니다.
kubectl -n kube-system get secrets -o yaml
kubectl -n kube-system get secret <secret_name> -o yaml
kubectl -n kube-system get secret aws-load-balancer-controller-token-5w8th -o yaml | base64 .
kubectl -n kube-system get deploy aws-load-balancer-controller -o yaml
kubectl -n kube-system get pods
kubectl -n kube-system get pod <pod_name> -o yaml
kubectl -n kube-system get pod aws-load-balancer-controller-65b4f64d6c
kubectl -n kube-systemVerify AWS Load Balancer Controller Logs
Verify AWS Load Balancer Controller k8s Service Account
Verify TLS Certs for AWS Load Balancer Controller - Internals
K8s IngressClass란?
만약 EKS Cluster안에 여러개의 Ingress Controller가 있다고 생각해보겠습니다.
AWS EKS ALB Ingress Controller
NGINX Ingress Controller
AKS Application Gateway Ingress Controller
이렇게 여러 개의 Ingress Controller가 있을 때,
어떤 Ingress Controller를 사용할지를 어떻게 결정할 수 있을까요? 이때 사용하는 것이 IngressClass입니다.
apiVersion: networking.k8s.io/v1
kind: IngressClass
metadata:
name: my-aws-ingress-class
annotations:
ingressclass.kubernetes.io/is-default-class: "true"
spec:
controller: ingress.k8s.aws/albK8s IngressResource란?
그리고 이 IngressClass를 참조하여 IngressResource가 생성 됩니다.
apiVersion: networking.k8s.io/v1
kind: Ingress
metadata:
name: ingress-nginxapp1
labels:
app: app1-nginx
annotations:
alb.ingress.kubernetes.io/load-balancer-name/app1ingress
alb.ingress.kubernetes.io/scheme: internet-facing
spec:
ingressClassName: my-aws-ingress-class
defaultBackend:
service:
name: app1-nginx-nodeprt-service
port:
number: 80앞서 IngressClass에서 is-default-class: true를 설정하지 않은 경우에는 IngressResource에서 .spec.ingressClassName을 지정해야합니다.
If IngressClass is not defined as
is-default-class: truethen in IngressResource we need to define the.spec.ingressClassNamein IngressResource.
K8s Ingress Manifest Key Items 소개
Ingress Annotations : AW ELB 설정에 반영
Ingress ClassName : 어떤 IngressClass를 선택할 것인지
Ingress Spec : Ingress Routing Rules, Default Backend
사실 중요한 내용들은 AWS Load Balancer Controller 공식 문서에 대부분 포함되어 있습니다. 트러블 슈팅은 kubernetes-sigs/aws-load-balancer-controller Issues를 참고하는 것이 좋습니다.
결론
전체적으로 aws-load-balancer-controller를 이용해서 AWS ALB와 함께 어플리케이션을 배포하는 방법을 배웠습니다.
aws-load-balancer-controller : Helm Chart로 배포
Service : WebHook 443 요청 받아서 9443으로 포워딩..
Deployment, ReplicaSet, Pods : 요청 처리..!
ServiceAccount : Deployment에 IAM Role을 사용할 수 있도록 함. OIDC Provider 방식으로 생성하여 할당되어 있음. 일반적인 sts:assumRole과 전혀 다름.
IngressClass : Plugin과 연결 = aws-load-balancer-controller와 연결
Ingress : IngressClass를 어떤 것을 쓸지 결정하며 실제로 AWS ALB를 생성하고 라우팅을 Service에 진행
Service : Managed NodeGroup의 대상 Node에 Inbound Traffic을 열고 요청을 개별 Pods들에게 흩뿌림
Deployment : ReplicaSet으로 앱 관리, 블루그린…
ReplicaSet : Pods 수량 조절
Pods : 앱